
By combining AI, machine learning, and advanced workflow automation, FlowWright AI enables businesses to operate at peak efficiency while remaining agile and innovative

Our team dives into how our Enterprise Workflow Automation Platform, powered by AI, is revolutionizing the way businesses operate.

Complex workflows and manually dissecting and summarizing processes can be time-consuming, error-prone, and inefficient. Ener FlowWright AI

By leveraging cutting-edge AI technologies, Our platform enables businesses to tackle data challenges with precision and agility.

Discover AI-powered Intelligent Document Processing with FlowWright. Automate data extraction, reduce errors, and streamline complex document workflows.

Agentic Process Automation (APA) platforms like ours offer a powerful solution to streamline document generation and improve overall efficiency.

A data pipeline, in the context of an Extract, Transform, Load (ETL) process, is a series of steps involved in moving data from a source system to a target system.

End manual work around routine tasks and streamline using workflows. Find out how IDP in enterprise workflow automation can help your team work smarter.

Learn how this medical device company implemented our change management control platform and scaled their efforts from 30/month to 500/ month using FlowWright.

Our workflow automation platform, can be significantly enhanced with the integration of Artificial Intelligence (AI) to create intelligent forms and streamline data processing.

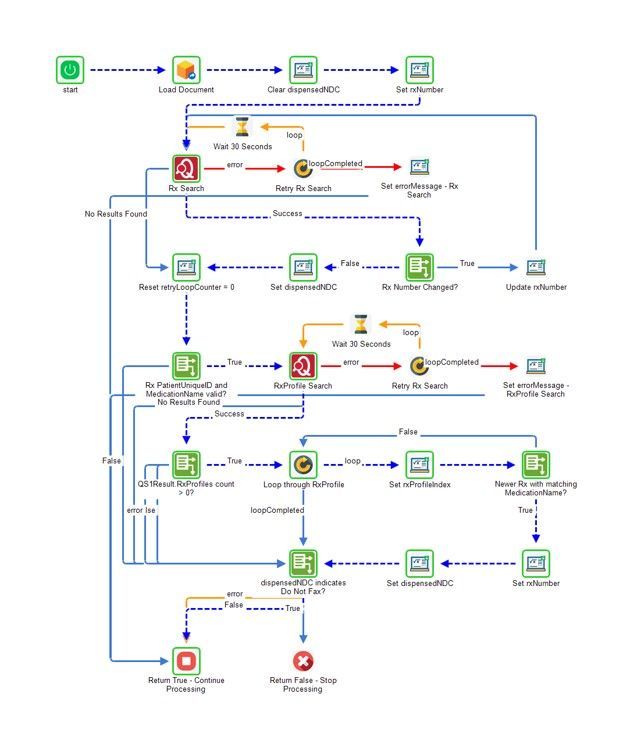
Intelligent Document Processing (IDP) has emerged as a powerful solution to streamline these processes, improve accuracy, and enhance patient outcomes.

As we wrap up 2024, we want to take this opportunity to wish all of you—our enterprise workflow automation customers, partners and team members a prosperous new year

AI-assisted process and form building, enterprise-grade security, and significant engine performance enhancements, FlowWright v10.6 delivers a substantial boost...

Document classification is a powerful tool in the automation of Document processing, enabling businesses to organize, analyze, and retrieve critical information quickly.

Process Automation (PA) and Extract, Transform, and Load (ETL), can work together to deliver significant benefits. Learn more today...

AI (Artificial Intelligence) and low-code platforms have emerged as clear winners in app development by simplifying complex processes and making them accessible even to non-developers.

FlowWright and Adlib, both leaders in process automation and document processing, now offer a robust solution for automating document validation.

Leveraging artificial intelligence (AI) to automate tasks and enhance productivity for forms automation is essential for teams to get more done...

Automating repetitive and time-consuming tasks can improve efficiency, reduce costs, and enhance customer satisfaction. Learn how here...

Measuring the ROI of process automation, ensuring businesses can evaluate the effectiveness and financial impact of their automation initiatives is what we do.

RPA remains a vital tool for automating repetitive, rule-based tasks, and its capabilities continue to evolve to meet the changing needs of businesses.

We explore the world of APA using FlowWright, and explain key features, benefits, and real-world applications that businesses around the globe can take advantage of.

Having a secure Enterprise workflow automation software platform is imperative to keep data secure. Understanding what steps to take is key. We share more...
Organizations that invest in workflow software today are better positioned to achieve long-term success by streamlining their operations and delivering superior value to their customers.