
FlowWright delivers high-throughput .NET workflow automation for enterprises that need to design, run, and optimize complex processes at scale. Use our drag-and-drop process designer, embeddable engine, and analytics to connect people, systems, and AI across your organization.
Schedule a 15 min. Consult >>
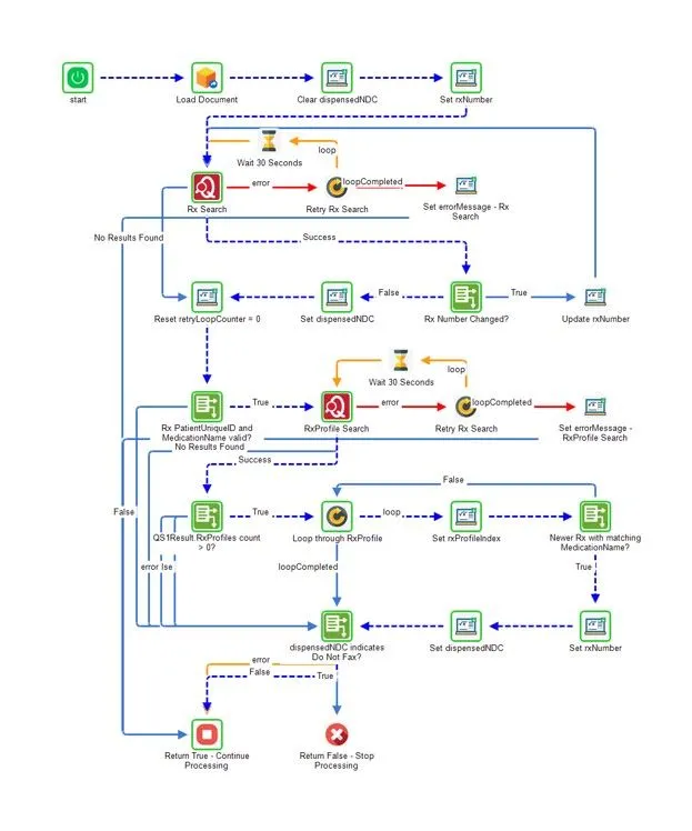
Our designer reduces workflow design time by nearly an order of magnitude: it is intuitive and what you design is what executes.
FlowWright creates a graphical audit trail that looks like your design (of course.)

With FlowWright, you have flexibility to create your own workflow steps and add them to your library. And you get best-in-class change control.
FlowWright is built to be embedded into your applications, including OEM SaaS solutions:


FlowWright provides the most comprehensive, extensible, and highest-throughput .NET workflow software available - and offers it in an iBPMS package that makes organizational digital transformation and automation a reality.
Please visit the feature page to view all included features.